你对Excel的开发不足1%!激活它,你会发现新世界
以前总以为,数据一多、公式一长,不是埋头苦写VBA,就是转身求助Python。直到看见那些“藏在菜单深处”的玩法,好家伙,原来它早就在等我开窍。

现在?我能用一份动态看板,让月度报告自己说话;用几个“冷门函数”,十分钟干完以前两小时的活儿。它不再只是格子与数字,更像一个随时待命的智能助手,安静,却浑身是本领。
别再手动重复了。有些效率,你本应一键拥有。
一、用 Excel 做了一个“电子信息轮播屏”做成的效果如下图:

方法也很简单,只需要4步即可。
第一步:先去设计电子屏信息资料模板
①先设置一个序号最大值,这个后面会在接口中给一个明细表序号的最大值

②设置多个明细表数据项

第二步:电子屏信息资料模板设计接口
③做一个接口

④做一个序号最大值的接口

第三步:给电子信息屏设置数据项
⑤设置电子屏的数据项

第四步:给电子信息屏设置定时器等操作:⑥新建时给一个最大值,用于遍历每一条接口数据去赋值

⑦大于最大值时,赋值为0

⑧此时给序号赋值1

⑨最后是每秒给到基本信息的值
二、做一个最基础的进销存管理系统
以前大家觉得做个管理系统需要敲代码,并开发一年半载的,现在只需要画表格就能直接开发出来。
下面就教给大家,很简单的,先讲一下这个进销存的开发的主要流程:
登录功能:账号登录
资料增删除功能:料号信息维护,客户信息维护,人员信息
账目移转:账务流水线管理
实时存量:监控实时的存量状况
出货查询:可查询从接单到出货过程中的详数据明细
总存量:当前在线存量(即接单-出货)
数据库中的存量数据将根据不同的操作进行增加或减少。
大概就是这样吧,大家学习完成后可根据自己的实际情况开发最符合自己的进销存。当然还可以开发别的,比如薪资管理,考勤管理等等。
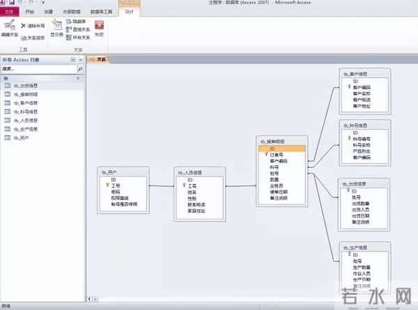
在设计这个程序之前请大家跟着先建这些表。
第1张表:用户帐号表

第2张表:人员信息表

第3张表:客户信息表

第4张表:料号信息表

第5张表:接订单明细表

第6张表:生产明细表

第7张表:出货明细表

以上表建立完成后要搭建关系,如下图:

操作起来还是很简单的,主要是业务流程要先理清楚。
小结原来 Excel 的 1% 利用率,藏着这么多被忽略的 “办公黑科技”:不用啃 VBA、不用学 Python,简单几步就能做出动态轮播屏,画表格就能搭起进销存系统,甚至延伸出薪资、考勤等各类管理工具。它从不是只能填数据的 “格子本”,而是潜力无限的办公基底。
而那些让 Excel “开窍” 的操作,本质上是不用代码就能实现的可视化搭建逻辑。就像有了靠谱的辅助工具(云表平台),普通人也能轻松挖透 Excel 的深层价值,把重复工作变一键操作,把复杂需求变简单配置,让办公效率从 “凑活用” 升级到 “精准省”。
别再让 Excel 的 99% 潜力沉睡,找对方法,它就能成为你最省心的效率帮手~
对此,您怎么看?非常欢迎您在评论区补充观点或者干货。
文|胖胖
本文标题:你对Excel的开发不足1%!激活它,你会发现新世界
本文链接:http://www.hniuzsjy.cn/renwen/58427.html
声明:本站所有文章资源内容,如无特殊说明或标注,均为采集网络资源。如若本站内容侵犯了原著者的合法权益,可联系本站删除。
